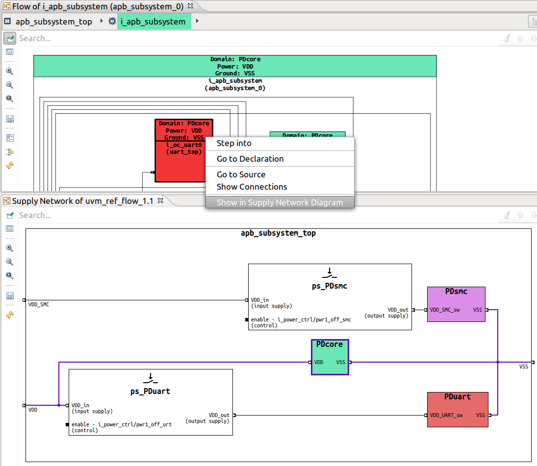
Supply Network Diagram
The Supply Network Diagram shows all the power domains and power switches, and how they are connected via supply nets and ports.
To generate the Supply Network Diagram:
Click the Generate Diagram toolbar button and choose Supply Network Diagram
Right-click on the top instance of your design in the Design Hierarchy View and choose Show Supply Network Diagram
Tip
To visualize a power domain and all its connections, from the Schematic Diagrams, Flow Diagrams and Block Diagrams right click on an instance included in the extent of the power domain and choose Show in Supply Network Diagram.
Tip
To quickly jump from the Supply Network Diagram the control signal of a power switch, select the control port, right click and choose Go to Source.
Note
For readability, the path to control signals is shortened in the diagram labels. Select the control port to see its full path in the Inspect View.